About

2025-11-05

Interceptor

Cross-platform network monitoring and request capturing tool for mobile, tablet, and desktop devices.

  • HTML
  • CSS
  • JS
  • PHP
  • MYSQL
Captures
No captures can be provided as dictated
by a Non Disclosure Agreement

Interceptor: Monitor Web Requests in Real-Time

In a world where web pages constantly communicate with servers, understanding what happens behind the scenes has become increasingly valuable. Enter Interceptor – a tool designed to capture and monitor web requests via a custom browser extension, with a cross-platform UI to view the collected data in real-time from any device.

Capture Made Easy

Interceptor works alongside a browser extension that monitors web pages and sends captured requests and responses to a central collector. The UI doesn’t intercept traffic directly; instead, it provides an intuitive interface to view and explore the collected data as it arrives in real-time.

View captured web requests on your mobile device
View list of captured web requests on your mobile device

Cross-Device UI Access

The Interceptor UI can be accessed from mobile, tablet, and desktop devices, allowing you to explore the database from wherever you are. Switch between devices seamlessly and inspect the data sent by the extension to the collector.

Tablet view of captured requests, organized by content type

Inspect Different Content Types

Interceptor’s UI allows you to explore the stored data in detail. From JSON and XML to HTML, text, and multimedia, every captured request is presented in a readable format. This makes it easier to debug web applications, inspect APIs, or analyze how pages communicate with servers.

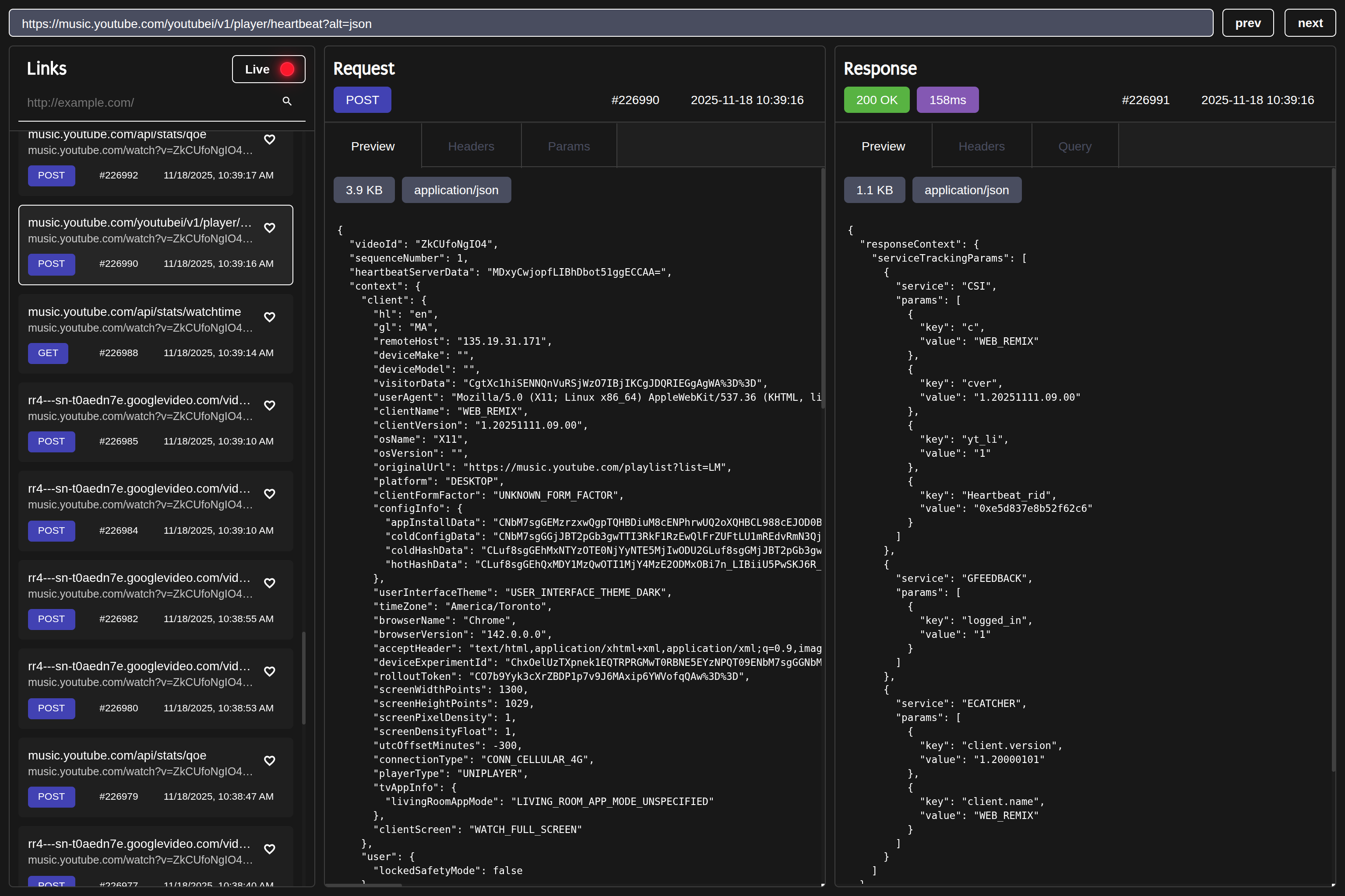
Desktop view of captured requests and responses

Real-Time Database View

As the extension sends data to the collector, it appears in the UI in real-time. You can filter by URL, content type, or endpoint, allowing you to focus on what matters most. This instant feedback is perfect for debugging, learning, or auditing web interactions.

User-Friendly Interface

Despite handling complex network data, the UI balances simplicity and power. It’s designed to be accessible for general users without deep networking expertise, while still offering advanced filtering and inspection tools for technical users.

Conclusion

Interceptor bridges the gap between web request capture and real-time analysis. By combining a lightweight browser extension that sends data to a collector with a cross-platform UI, it lets users inspect, filter, and understand web traffic from any device. Whether you’re debugging, learning, or analyzing, Interceptor makes captured web requests clear and accessible.

Explore the unseen data of web pages – with Interceptor, the captured traffic is just a click away.


Technologies Involved
  • Docker Swarm
  • Microservices
  • CDN
  • REST